Förvaltare av alternativa investeringsfonder
Ansökan om auktorisation
Enligt lagen om förvaltare av alternativa investeringsfonder (162/2014) ska bolag som förvaltar AIF-fonder ansöka om auktorisation eller registrera sig. De utredningar som ska fogas till ansökan om auktorisation framgår av finansministeriets förordning 227/2014 (Finansministeriets förordning om de utredningar som ska fogas till ansökan om auktorisation för förvaltare av alternativa investeringsfonder samt ett särskilt förvaringsinstitut).
Nedan finns information om ansökan om auktorisation för förvaltare av AIF-fonder i enlighet med lagen om förvaltare av alternativa investeringsfonder.
Blanketter för ansökan om auktorisation
- Blankett för ansökan om auktorisation
- Uppgifter om den alternativa investeringsfonden (AIF-fonden)
- Blankett för lämplighetsprövning (Fit & proper)
- Anmälningsblankett för rapportering enligt AIFMD
- Blanketter för ägarprövning om betydande ägare:
- formulär för fysisk person,
- juridisk person och
- målföretaget
Obs! Kom ihåg att fylla i också anmälningsformulär för målföretaget ( = ett bolag som anmälaren har innehav) för varje ägare och även anmälningsformulär för fysisk och/eller juridisk person.
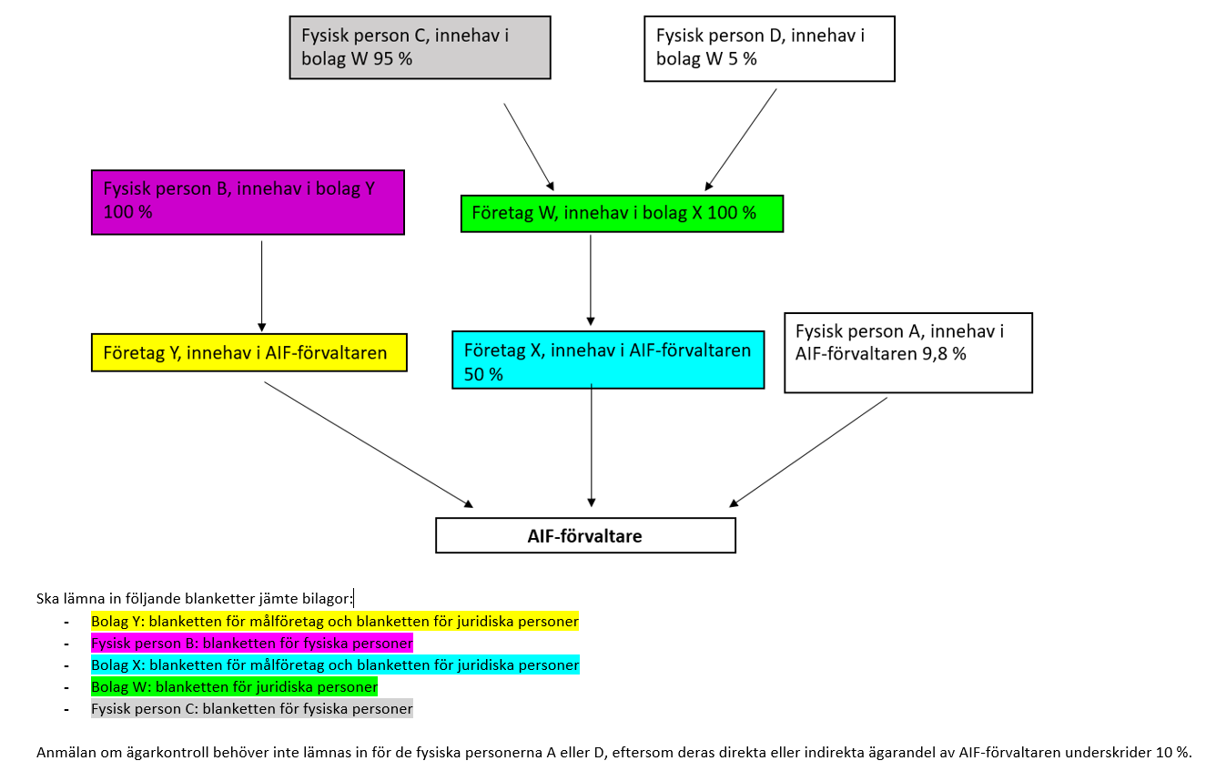
Blanketter ska lämnas in för alla dem som äger minst 10 % (direkt eller indirekt) av AIF-förvaltaren. Blanketter ska lämnas in för både juridiska (t.ex. ett företag, som äger AIF-förvaltaren) och fysiska personer (äger direkt eller inderekt AIF-förvaltaren, t.ex. genom företaget de äger) och de ska täcka alla led i ägarkedjan med en ägarandel på minst 10 %.
Inlämnande av auktorisationsmaterial till Finansinspektionen
Inlämningsadress
kirjaamo(at)fiva.fi
E-postens ämnesfält:
”AIFML 4 kap. 1 – Bolag”
Finansinspektionen kontaktar anmälaren efter att den mottagit anmälan för att uppge handläggare och uppskattad behandlingstid.
Annullering av auktorisation
Om bolaget vill annullera sin auktorisation, ska den ansöka om en annullering av auktorisation.
EuVECA och EuSEF
Europaparlamentets och rådets förordning (EU) 2017/1991 om ändring av förordning (EU) nr 345/2013 om europeiska riskkapitalfonder och förordning (EU) nr 346/2013 om europeiska fonder för socialt företagande har tillämpats sedan den 1 mars 2018.
Enligt artikel 2.2 i förordningen ska artiklarna 3–6, artiklarna 10 och 13, artikel 14.1 underpunkterna d, e och f, artiklarna 15 a–20, artikel 21.3 andra underpunkten samt artikel 22 och 22 a tillämpas på förvaltare av företag för kollektiva investeringar som har auktoriserats enligt artikel 6 i direktiv 2011/61/EU och som förvaltar investeringsportföljer i godkända europeiska fonder för socialt företagande och avser att använda beteckningen EuSEF i samband med marknadsföring av fonderna inom unionen.
Enligt artikel 14 a ska förvaltare av företag för kollektiva investeringar som är auktoriserade enligt artikel 6 i direktiv 2011/61/EU dessutom ansöka om registrering av de godkända riskkapitalfonder för vilka de avser att använda beteckningen EuVECA.
AIFM-relaterade tolkningsfrågor till Finansinspektionen
Inlämningsadress:
AIFMquestions(at)fiva.fi
E-postens ämnesfält:
"AIFML xx § / Ärende – Bolag"
Finansinspektionen tar kontakt inom två veckor efter att e-posten mottagits.
AIFMD-rapportering relaterade frågor
AIFMDReportingHelpdesk(at)fiva.fi
Ansökan om registrering
Enligt lagen om förvaltare av alternativa investeringsfonder (162/2014) ska bolag som förvaltar AIF-fonder ansöka om auktorisation eller registrera sig. Observera att ett företag som ansöker om registrering inte får bedriva sonderande marknadsföring av sina planerade fonder förrän företaget har fått en anmälan från Finansinspektionen.
Från och med 1.3.2019 gäller reglerna om ägarprövning och lämplighetsprövning (Fit & proper) också sådana förvaltare av alternativa investeringsfonder som ansöker om registrering. Anmälningarna görs med de blanketter som finns nedan. De vanligaste frågorna finns samlade på fliken "Q&A ägarprövning och Fit & Proper".
Både Fit & Proper och ägarkontrollkrav måste uppfyllas under hela samhällets verksamhet. För nya personer eller förändringar där personens ansvar ökar ska en ny Fit & Proper-anmälan lämnas via Finansinspektionens elektroniska kommunikation. Ägarkontrollanmälan som krävs i 7 kapitel 9 § i AIFML AIF-förvaltaren ska alltid lämnas till Finansinspektionen innan ägarförändringar sker.
Nedan finns information om registrering av förvaltare av AIF-fonder i enlighet med lagen om förvaltare av alternativa investeringsfonder.
Blanketter
Blanketter för registrering:
- Blankett för ansökan om registrering
- Uppgifter om den alternativa investeringsfonden (AIF-fonden)
- Anmälningsblankett för rapportering enligt AIFMD
- Fit & proper –blanketter med tillhörande bilagor om ledningen och betydande ägare:
- Blanketter för ägarprövning om betydande ägare:
- formulär för fysisk person,
- juridisk person och
- målföretaget
Obs! Kom ihåg att fylla i också anmälningsformulär för målföretaget ( = ett bolag som anmälaren har innehav) för varje ägare och även anmälningsformulär för fysisk och/eller juridisk person.
Blanketter ska lämnas in för alla dem som äger minst 10 % (direkt eller indirekt) av den registrerade AIF-förvaltaren. Blanketter ska lämnas in för både juridiska (t.ex. ett företag, som äger den registretade AIFM) och fysiska personer (äger direkt eller inderekt den registrerade AIFM, t.ex. genom företaget de äger) och de ska täcka alla led i ägarkedjan med en ägarandel på minst 10 %.
Ändringar som gäller AIFM-registreringen:
- Byte av förvaltare av alternativ investeringsfond (AIF-förvaltare) – den mottagande AIF-förvaltarens anmälan
- Byte av förvaltare av alternativ investeringsfond (AIF-förvaltare) – den överlåtande AIF-förvaltarens anmälan
- Annullering av AIFM-registreringen
Observera att det till ansökan om registrering ska bifogas:
- Blankett för ansökan om registrering
- Handelsregisterutdrag och bolagsordning för AIF-förvaltaren
- Från bolagsordningen bör det framgå bolagets verksamhetsområde som förvaltare av alternativa investeringsfonder
- Procedurinstruktioner för att identifiera kunden och förhindra penningtvätt och finansiering av terrorism, samt en riskbedömning för att identifiera och utvärdera riskerna för penningtvätt och finansiering av terrorism.
- Fit & Proper -blanketter med tillhörande bilagor
- Blanketter för ägarprövning om betydande ägare, både direkta och indirekta, som äger minst 10 % av den alternativa fondförvaltaren
- Anmälan om inledande av marknadsföring inklusive:
- Uppgifter om den alternativa investeringsfonden (AIF-fonden) -blankett
- Avtal (fondavtal, partnerskapsavtal, förvaltningsavtal)
- Väsentliga och tillräckliga information om fonden
- eventuellt marknadsföringsmaterial
- fondbestämmelser (specialplaceringsfonder)
- Anmälningsblankett för rapportering enligt AIFMD
Inlämnande av material till Finansinspektionen:
Inlämningsadress:
kirjaamo(at)fiva.fi
E-postens ämnesfält:
”AIFML 5 kap. 1 – Bolag”
Finansinspektionen kontaktar anmälaren efter att den mottagit anmälan för att uppge handläggare och uppskattad behandlingstid.
Registreringsblankett för förvaltare av riskkapitalfonder (EuVECA) och/eller fonder för socialt företagande (EuSEF)
Förordningarna om europeiska riskkapitalfonder (EuVECA, nr 345/2013) och om europeiska fonder för socialt företagande (EuSEF, nr 346/2013) har varit i kraft sedan den 22 juli 2013. Företag som förvaltar fonder som omfattas av förordningarnas tillämpningsområde kan ansöka om registrering hos Finansinspektionen. Det finns en blankett för anmälan om registrering. Registreringsanmälan kan också vara fritt formulerad, förutsatt att den innehåller de utredningar som nämns i förordningarna. Företaget ska uppfylla förutsättningarna i förordningarna innan det kan registreras.
Europaparlamentets och rådets förordning (EU) 2017/1991 om ändring av förordning (EU) nr 345/2013 om europeiska riskkapitalfonder och förordning (EU) nr 346/2013 om europeiska fonder för socialt företagande har tillämpats sedan den 1 mars 2018.
Annullering av registrering av AIF-förvaltare
För annullering av registrering behövs en fritt formulerad redogörelse om varför verksamheten upphör och vad som kommer att hända med fonderna. Observera att om en eller flera fonder upphör att fungera ska detta anmälas till Finansinspektionens registraturen. Tillkännagivandet kan vara i fritt format.
AIFM-relaterade tolkningsfrågor till Finansinspektionen
Inlämningsadress:
AIFMquestions(at)fiva.fi
E-postens ämnesfält:
"AIFML xx § / Ärende – Bolag"
Finansinspektionen tar kontakt inom två veckor efter att e-posten mottagits.
AIFMD-rapportering relaterade frågor
AIFMDReportingHelpdesk(at)fiva.fi
Anmälan om inledande av marknadsföring – Etablering av en ny fond (12 kap. i AIFML)
AIF-förvaltare som har fått auktorisation eller är registrerade i Finland kan marknadsföra alternativa investeringsfonder i Finland med iakttagande av anmälningsförfarandet i 12 kap. i lagen om förvaltare av alternativa investeringsfonder (162/2014, nedan även ”AIFML”). Bestämmelser om marknadsföring till icke-professionella kunder finns i 13 kap. i AIFML.
Förfarande:
- En AIF-förvaltare ska lämna in en anmälan jämte bilagor om inledande av marknadsföring i Finland till Finansinspektionen. Anmälan ska skickas per e-post till kirjaamo(at)fiva.fi, ämnesfält: “Anmälan: AIFML 12 kap. 1 § – bolagets namn”.
- Marknadsföringen av en AIF-fond kan börja efter att förvaltaren har tagit emot Finansinspektionens underrättelse i ärendet.
- Finansinspektionen ska också underrättas om ändringar i uppgifterna i anmälan. Anmälan om ändring ska skickas per via e-post till AIFM-ilmoitukset(at)fiva.fi, ämnesfält: “Anmälan om ändring: AIFML 12 kap. 1 § – bolagets namn”
- Anmälan ska åtföljas av en ifylld anmälningsblankett. Mer information om AIFMD-rapportering finns i avsnitt AIFMD-rapportering.
Anmälningsformulär:
Efter mottagandet av anmälan kommer Finansinspektionen att kontakta handläggaren och informera denne om handläggningstiden.
Kontakt information:
- Nya anmälningar: kirjaamo(at)finanssivalvonta.fi
- Anmälan om ändringar: AIFM-ilmoitukset(at)fiva.fi.
- mm. materialuppdateringar
- AIFM-relaterade tolkningsfrågor: AIFMquestions(at)fiva.fi
- AIFMD-rapportering relaterade frågor: AIFMDReportingHelpdesk(at)fiva.fi
Sonderande marknadsföring
Enligt 13 a kap. i lagen om förvaltare av alternativa investeringsfonder (AIFML) har AIF-förvaltare rätt att bedriva sonderande marknadsföring av AIF-fonder i Finland fr.o.m. den 1 december 2021. Observera att ett företag som saknar tillstånd eller registrering inte får bedriva sonderande marknadsföring av sina planerade fonder förrän företaget har fått ett beslut från Finansinspektionen om antingen beviljat tillstånd eller anmälan om registrering.
Förutsättningar för sonderande marknadsföring i Finland (13 a kap. 1 § i AIFML)
AIF-förvaltare har rätt att bedriva sonderande marknadsföring av AIF-fonder i Finland, om de uppgifter som lämnas till investeraren inte:
- är tillräckliga för att tillåta investerarna att förbinda sig att förvärva andelar i en viss AIF-fond
motsvarar teckningsblanketten eller - motsvarande handlingar eller utkast till dem, och
- utgör stadgar, ett prospekt eller erbjudandehandlingar i slutversion för en ännu icke etablerad AIF-fond.
Om ett utkast till prospekt eller erbjudandehandling för AIF-fonden tillhandahålls inom ramen för sonderande marknadsföring, får det inte innehålla så exakta uppgifter att investeraren kan fatta ett investeringsbeslut. I utkastet till prospekt eller erbjudandehandling ska det tydligt anges att:
- de inte utgör ett erbjudande eller en uppmaning att teckna andelar i en AIF-fond, och
- den information som presenteras inte ska ses som tillförlitlig, eftersom den är ofullständig och kan komma att förändras.
En AIF-förvaltare ska säkerställa att den sonderande marknadsföringen dokumenteras på ett tillfredsställande sätt.
Anmälan om sonderande marknadsföring i Finland (13 a kap. 2 § i AIFML)
Inom två veckor efter det att den sonderande marknadsföringen har inletts ska AIF-förvaltaren sända en fritt formulerad anmälan till Finansinspektionen med följande uppgifter:
- de EES-stater där sonderande marknadsföring bedrivs eller har bedrivits;
- perioderna för sonderande marknadsföring;
- en kort beskrivning av den sonderande marknadsföringen, av vilken de investeringsstrategier som presenteras framgår, och
- vid behov en förteckning över de AIF-fonder som är föremål för sonderande marknadsföring.
Obs! Information om sonderande marknadsföring i andra EES-stater (19 Kap. 4 a § i AIFML) och instruktioner för att göra anmälan hittar du på fliken "Gränsöverskridande verksamhet, EES-staterna".
Anmälan om sonderande marknadsföring ska skickas per e-post till AIFM-ilmoitukset(at)fiva.fi, ämnesfält: “Anmälan: Sonderande marknadsföring / [bolagets namn].
Bestämmelser om förvärv av andelar i en AIF-fond genom sonderande marknadsföring finns i 13 a kap. 3 § i AIFM-lagen och om sonderande marknadsföring som bedrivs av en tredje part i 13 a kap. 4 § i AIFM-lagen.
De vanligaste frågorna om ägarprövning och lämplighetsprövning
Från och med den 1 mars 2019 gäller bestämmelserna om ägarkontroll och lämplighetsprövning (Fit & Proper) också registrerade förvaltare av alternativa investeringsfonder (AIF). Anmälningar om ägarkontroll, som gäller förvärv, bör göras i förväg.
Nedan har sammanställts några av de vanligaste frågorna om anmälan om ägarkontroll och lämplighetsprövning för registrerade AIF-förvaltare:
Ägarkontroll
- Vem alla ska anmälan om ägarkontroll göras om och vilka blanketter ska skickas till Finansinspektionen?
Blanketter ska lämnas in för alla dem som äger minst 10 % (direkt eller indirekt) av den registrerade AIF-förvaltaren. Blanketter ska lämnas in för både juridiska och fysiska personer och de ska täcka alla led i ägarkedjan med en ägarandel på minst 10 %. Också målföretaget ska lämna in en blankett för anmälan av ägarkontroll för varje ägare.
Exempel nedan:
- Vad avses med målföretag?
Med målföretag avses ett bolag som anmälaren har innehav i eller, när det handlar om nytt förvärv, håller på att köpa. Om anmälan gäller en AIF-förvaltare avses med målföretag antingen en registrerad eller auktoriserad AIF-förvaltare, inte t.ex. en fond. Målföretagets blankett ska lämnas in separat för alla dem som äger minst 10 % av AIF-förvaltaren. -
Ska blanketter för anmälan om ägarkontroll fyllas i också när det inte handlar om nytt förvärv utan om anmälan om redan befintligt innehav?
Ja. Blanketterna ska i detta fall fyllas i till tillämpliga delar, till exempel de punkter som gäller förvärv behöver inte fyllas i och köpebreven behöver inte bifogas. - Vilka utrednigar utför Finansinspektionen på tjänstens vägnar?
Finansinspektionen beställar personernas, som är finska medborgare, straff- och bötesregisterutdrag. Vi behöver straff- och bötesregisterutdrag eller motsvarande uppgifter om utländska personer och om finska medborgare, som bor utomlands.
Fit & Proper (blankett V)
- Är det obligatoriskt att fylla i alla punkter på blanketten? Ska alla bilagor som nämns i blanketten lämnas in?
Kyllä. Ja. Enligt tillämpliga regelverk ska dessa uppgifter och intyg lämnas in som en del av utredningen. - Mitt ansvar förändras då jag övergår från styrelsemedlem till styrelseordförande. Ska jag lämna in en ny F&P-blankett?
Ja, när ansvaret ökar krävs en ny anmälan. - Hur gamla får bilagorna vara?
Bilagorna ska vara så aktuella som möjligt. De får vara högst tre månader gamla. - Kan de bilagor ur konkurs- och företagssaneringsregistret samt skuldsaneringsregistret som ska lämnas in ersättas med en skärmdump av insolvensregistret?
Nej. Insolvensregistret innehåller endast uppgifter om skulder som uppkommit i en privatpersons näringsverksamhet. Därför kan utdrag ur konkurs- och företagssaneringsregistret eller skuldsaneringsregistret inte ersättas med ett utdrag ur insolvensregistret. - Måste jag också lämna in en blankett för anmälan om ägarkontroll för en fysisk person trots att jag samtidigt har lämnat in en Fit & Proper-blankett för min egen del?
Ja. Blanketterna har olika innehåll och utifrån dem bedöms personens lämplighet och tillförlitlighet ur olika synvinklar (ägare vs. person med förvaltningsuppdrag). - Kan jag själv underteckna den del av blanketten som gäller företagets ledning?
Nej. Styrelsen ansvarar för att lämna in anmälan för styrelsemedlemmar och ersättare, verkställande direktören och dennes ställföreträdare, medan verkställande direktören ansvarar för att lämna in anmälan om medarbetarna. - Kan blanketten undertecknas elektroniskt?
Ja, Finansinspektionen godkänner elektroniskt undertecknade blanketter. - Vilka utredningar utför Finansinspektionen när den gör en lämplighetsprövning?
Finansinspektionen kontrollerar personernas straff- och bötesregisteruppgifter. I samband med varje anmälan om lämplighetsprövning och ägarkontroll kontrollerar Finansinspektionen också om personerna själv eller de ägarkontrollerade företagen eller företagen i vilka de har ett betydande inflytande har betalningsanmärkningar. I fält 15 i Fit & Proper-blanketten ska anges åtminstone konkurser och betydande betalningsanmärkningar (många anmärkningar eller stora summor). Personer som omfattas av lämplighetsprövningen har en kontinuerlig skyldighet att anmäla alla de uppgifter som ska anges på blanketten.
Gränsöverskridande verksamhet, EES-staterna (AIFML 19 kap.)
Finländsk förvaltare av alternativa investeringsfonder
AIF-förvaltare som är auktoriserade i Finland får i Finland marknadsföra AIF-fonder som de förvaltar i en annan EES-stat under förutsättning att de omfattas av ett anmälningsförfarande. Bestämmelser om marknadsföring till icke-professionella kunder finns i 13 kap. i lagen om förvaltare av alternativa investeringsfonder.
Förfarande:
- En AIF-förvaltare ska lämna in en anmälan jämte bilagor om inledande av marknadsföring i Finland till Finansinspektionen. Anmälan ska skickas per e-post till kirjaamo(at)fiva.fi, ämnesfält: “Anmälan: AIFML 19 kap. 3 § – bolagets namn”.
- Marknadsföringen av en AIF-fond kan börja efter att förvaltaren har tagit emot Finansinspektionens underrättelse i ärendet.
-
Finansinspektionen tar ut en åtgärdsavgift enligt sin prislista för handläggning av anmälan och bilagor och för översändande av dem till den behöriga myndigheten i värdstaten.
Se också:
Administrativa påföljder och andra tillsynsåtgärder - Finansinspektionen ska också underrättas om ändringar i uppgifterna i anmälan. Anmälan om ändring ska skickas per via e-post till AIFM-ilmoitukset(at)fiva.fi, ämnesfält: “Anmälan om ändring: AIFML 19 kap. 3 § – bolagets namn”
Blanketter:
- Uppgifter om den alternativa investeringsfonden (AIF-fonden)
- Anmälningsblankett för rapportering enligt AIFMD
Kontakt information:
- Nya anmälningar: kirjaamo(at)fiva.fi
- Anmälan om ändringar: AIFM-ilmoitukset(at)fiva.fi
- AIFMD-rapportering relaterade frågor: AIFMDReportingHelpdesk(at)fiva.fi
AIF-förvaltare som fått auktorisation i Finland har med iakttagande av 13 a kap. rätt att i Finland bedriva sonderande marknadsföring av EES-baserade AIF-fonder som de förvaltar.
Förutsättningar för sonderande marknadsföring (13 a kap. 1 § i AIFML)
AIF-förvaltare har rätt att bedriva sonderande marknadsföring av AIF-fonder i Finland, om de uppgifter som lämnas till investeraren inte:
- är tillräckliga för att tillåta investerarna att förbinda sig att förvärva andelar i en viss AIF-fond;
- motsvarar teckningsblanketten eller motsvarande handlingar eller utkast till dem, och
- utgör stadgar, ett prospekt eller erbjudandehandlingar i slutversion för en ännu icke etablerad AIF-fond.
Om ett utkast till prospekt eller erbjudandehandling för AIF-fonden tillhandahålls inom ramen för sonderande marknadsföring, får det inte innehålla så exakta uppgifter att investeraren kan fatta ett investeringsbeslut.
I utkastet till prospekt eller erbjudandehandling ska det tydligt anges att:
- de inte utgör ett erbjudande eller en uppmaning att teckna andelar i en AIF-fond, och
- den information som presenteras inte ska ses som tillförlitlig, eftersom den är ofullständig och kan komma att förändras.
En AIF-förvaltare ska säkerställa att den sonderande marknadsföringen dokumenteras på ett tillfredsställande sätt.
Anmälan om sonderande marknadsföring (13 a kap. 2 § i AIFML)
Inom två veckor efter det att den sonderande marknadsföringen har inletts ska AIF-förvaltaren sända en fritt formulerad anmälan till Finansinspektionen med följande uppgifter:
- de EES-stater där sonderande marknadsföring bedrivs eller har bedrivits;
- perioderna för sonderande marknadsföring;
- en kort beskrivning av den sonderande marknadsföringen, av vilken de investeringsstrategier som presenteras framgår, och
- Vid behov en förteckning över de AIF-fonder som är föremål för sonderande marknadsföring.
Anmälan ska skickas per e-post till AIFM-ilmoitukset(at)fiva.fi, e-postens ämnesfält: ”Anmälan om sonderande marknadsföring/ [bolagets namn]"
Bestämmelser om förvärv av andelar i en AIF-fond genom sonderande marknadsföring finns i 13 a kap. 3 § i AIFM-lagen och om sonderande marknadsföring som bedrivs av en tredje part i 13 a kap. 4 § i AIFM-lagen.
AIF-förvaltare som är auktoriserade i Finland får marknadsföra en finländsk samt en EES-baserad AIF-fond som den förvaltar i en annan EES-stat än Finland under förutsättning att den omfattas av ett anmälningsförfarande.
Förfarande:
- En AIF-förvaltare ska lämna in en engelskspråkig anmälan jämte bilagor om inledande av marknadsföring i en annan EES-stat till Finansinspektionen.
- Notera! Det är upp till AIF-förvaltaren att i förväg fastställa eventuella nationella marknadsföringskrav i mållandet och om tillsynsmyndigheten i mållandet kommer att ta ut en separat avgift för anmälan och om avgiften ska betalas i förskott.
- Mer information om marknadsföringskrav i olika länder finns på ESMA:s webbplats
- Anmälan ska skickas per e-post till kirjaamo(at)fiva.fi, ämnesfält: “Anmälan: AIFML 19 kap. 4 § – bolagets namn”.
- Marknadsföringen av en AIF-fond kan börja efter att förvaltaren har tagit emot Finansinspektionens underrättelse i ärendet.
- Finansinspektionen tar ut en åtgärdsavgift enligt sin prislista för handläggning av anmälan och bilagor och för översändande av dem till den behöriga myndigheten i värdstaten.
Se också:
Administrativa påföljder och andra tillsynsåtgärder - Finansinspektionen ska också underrättas om ändringar i uppgifterna i anmälan. Anmälan om ändring ska skickas per e-post till AIFM-ilmoitukset(at)fiva.fi, ämnesfält: “Anmälan om ändring: AIFML 19 kap. 4 § – bolagets namn”
Anmälan:
Kontakt information:
- Nya anmälningar: kirjaamo(at)fiva.fi
- Anmälan om ändringar: AIFM-ilmoitukset(at)fiva.fi
AIF-förvaltare som fått auktorisation i Finland får bedriva sonderande marknadsföring av finländska eller EES-baserade AIF-fonder till professionella kunder i en annan EES-stat än Finland, om de uppgifter och handlingar om den EES-baserade AIF-fonden som lämnas till professionella kunder uppfyller villkoren i 13 a kap. 1 § 1–2 mom.
Förfarande:
- AIF-förvaltaren ska göra en anmälan enligt 13 a kap. 2 § till Finansinspektionen inom två veckor från det att sonderande marknadsföring har inletts i en annan EES-stat.
- Anmälan ska göras med den här anmälningsblankett: Premarketing_Notification_letter_AIFMD_EuVECA-EuSEF
- Anmälan ska skickas per e-post till AIFM-ilmoitukset(at)fiva.fi, e-postens ämnesfält: ”Anmälan om sonderande marknadsföring/[bolagets namn] /[EES-stat]".
- AIF-förvaltaren ska säkerställa att investerare inte förvärvar andelar i en EES-baserad AIF-fond genom sonderande marknadsföring och att de investerare som är föremål för sonderande marknadsföring kan förvärva andelar i den EES-baserade AIF-fonden först när marknadsföring i EES-staten i fråga är tillåten enligt 4 §.
- Om en professionell kund i en annan EES-stat inom 18 månader från det att sonderande marknadsföring inleddes tecknar andelar i en EES-baserad AIF-fond som avses i den information som lämnats inom ramen för den sonderande marknadsföringen, eller i en EES-baserad AIF-fond som etablerats som ett resultat av den sonderande marknadsföringen, ska teckningen betraktas som ett resultat av marknadsföringen och omfattas av de anmälningsförfaranden som anges i 4 § 1 mom.
- AIF-förvaltare ska säkerställa att deras sonderande marknadsföring i en annan EES-stat dokumenteras på ett tillfredsställande sätt.
- För auktoriserade AIF-förvaltares räkning får sonderande marknadsföring bedrivas av andra AIF-förvaltare, värdepappersföretag enligt lagen om investeringstjänster, kreditinstitut enligt kreditinstitutslagen, fondbolag enligt lagen om placeringsfonder och aktörer som är auktoriserade i en annan EES-stat för motsvarande verksamhet samt anknutna ombud enligt lagen om investeringstjänster, med iakttagande av vad som föreskrivs i denna paragraf.
Registrerade AIF-förvaltare
AIF-förvaltare som är registrerade i Finansinspektionens register får bedriva sonderande marknadsföring av AIF-fonder i Finland. Om en registrerad AIF-förvaltare vill bedrive sonderande marknadsöring AIF-fonden i ett annat medlemsland, måste den ta reda på villkoren för sonderande marknadsföring och göra en anmälan om sonderande marknadsföring i de medlemsländer den önskar.
En AIF-förvaltare som fått auktorisation i Finland får upphöra med marknadsföringen av andelar i en EES-baserad AIF-fond som den förvaltar i den EES-stat där det gjorts en anmälan i enlighet med 19 kap. 4 § 1 mom., om:
- ett allmänt erbjudande lämnas om att utan avgifter eller avdrag återköpa eller inlösa alla sådana andelar i AIF-fonden som innehas av investerare i AIF-förvaltarens värdmedlemsstat, vilket offentliggörs under minst 30 bankdagar och riktas, direkt eller via förmedlare, individuellt till alla investerare vilkas identitet är känd;
- en anmälan om AIF-förvaltarens avsikt att upphöra med marknadsföringen av andelar i AIF-fonden i AIF-förvaltarens värdmedlemsstat offentliggörs på ett sätt som är allmänt tillgängligt och som är brukligt för marknadsföring av AIF-fonder och passande för en typisk investerare i AIF-fonder, och
- avtalsarrangemang med förmedlare eller ombud ändras eller avslutas med verkan från och med dagen för anmälan om upphörande av marknadsföring, i syfte att förhindra direkta eller indirekta erbjudanden om eller placeringar av de andelar i en AIF-fond som anges i den anmälan som avses i 3 mom.
Skyldigheten att lämna ett allmänt erbjudande om återköp eller inlösen tillämpas inte på slutna AIF-fonder eller på europeiska långsiktiga investeringsfonder enligt förordningen om europeiska långsiktiga investeringsfonder.
AIF-förvaltaren ska lämna en anmälan med de uppgifter som avses i 1–3 punkten till Finansinspektionen
Anmälan kan göras med bifogat avregistreringsformulär:
Anmälan ska skickas per e-post till AIFM-ilmoitukset(at)fiva.fi.
- AIF-förvaltaren ska upphöra med alla direkta eller indirekta erbjudanden till investerare om eller placeringar av andelar i den förvaltade AIF-fonden i AIF-förvaltarens värdmedlemsstat från och med dagen för anmälan om upphörande av marknadsföring i denna EES-stat
- AIF-förvaltaren ska lämna de handlingar och uppgifter som avses i 11 kap. 1 § och 12 kap. 4–6 § till de investerare som fortfarande innehar andelar i AIF-fonden samt till Finansinspektionen.
- AIF-förvaltaren får inte inom 36 månader från och med dagen för anmälan om upphörande av marknadsföring i AIF-förvaltarens värdmedlemsstat bedriva sonderande marknadsföring av andelar i den AIF-fond som identifierats i anmälan eller tillhandahålla motsvarande information om investeringsstrategier eller investeringsidéer i denna EES-stat.
En finländsk AIF-förvaltare kan förvalta en EES-baserad alternativ investeringsfond under förutsättning att den omfattas av ett anmälningsförfarande.
Förfarande:
- En AIF-förvaltare ska lämna information i enlighet med 19 kap. 1 § 1 mom. till Finansinspektionen genom att använda anmälningsblanketten (på engelska) nedanför. Om verksamheten bedrivs via en filial ska dessutom den information som nämns i 19 kap. 1 § 2 mom. lämnas till Finansinspektionen. Förvaltningen av en AIF-fond kan börja efter att förvaltaren har tagit emot Finansinspektionens underrättelse i ärendet.
-
Finansinspektionen tar ut en åtgärdsavgift enligt sin prislista för handläggning av anmälan och bilagor och för översändande av dem till den behöriga myndigheten i värdstaten.
Se också:
Administrativa påföljder och andra tillsynsåtgärder - De uppgifter som förutsätts av anmälan ska skickas till Finansinspektionen per e-post till kirjaamo(at)fiva.fi, ämnesfält: “Anmälan: AIFML 19 kap. 1 § – bolagets namn”
- Finansinspektionen ska också underrättas om ändringar i uppgifterna i anmälan. Anmälan om ändring ska skickas per e-post till AIFM-ilmoitukset(at)fiva.fi, ämnesfält: “Anmälan om ändring: AIFML 19 kap. 1 § – bolagets namn”
- Därutöver ska information om den förvaltade fonden lämnas till Finansinspektionen i AIFMD-rapporteringssyfte genom at använda anmälningsblanketten för rapportering enligt AIFMD
- Mer information om AIFMD-rapportering
Anmälan:
Kontakt information:
- Nya anmälningar: kirjaamo(at)fiva.fi
- Anmälan om ändringar: AIFM-ilmoitukset(at)fiva.fi
- AIFMD-rapportering relaterade frågor: AIFMDReportingHelpdesk(at)fiva.fi
- AIFM-relaterade tolkningsfrågor: AIFMquestions(at)fiva.fi
EES-baserade AIF-förvaltare
En auktoriserad EES-baserad AIF-förvaltare, marknadsföring av alternativa investeringsfonder (AIFML 19 kap. 5 §, AIFMD artikel 32)
En auktoriserad EES-baserad AIF-förvaltare får i Finland marknadsföra de AIF-fonder som den förvaltar till professionell kunder. En förvaltare av EES-baserade AIF-fonder ska lämna in en anmälan jämte bilagor till den behöriga myndigheten i sin hemstat. Anmälan ska göras på engelska. Den behöriga myndigheten i hemstaten granskar materialet och skickar det i elektronisk form till Finansinspektionen i Finland.
Marknadsföringen av en AIF-fond kan börja efter att förvaltaren har fått en underrättelse i ärendet från den behöriga myndigheten i sin hemstat.
Åtgärdsavgifter
Finansinspektionen tar inte ut någon avgift för anmälningar enligt AIFML 19 kap 5 § som avser marknadsföring till professionella kunder.
En auktoriserad EES-baserad AIF-förvaltare, marknadsföring till icke-professionella kunder
Om EES-baserade AIF-förvaltare marknadsför förvaltade AIF-fonder även till icke-professionella kunder i Finland, ska även bestämmelserna i 13 kap. i AIFML beaktas i marknadsföringen. I dessa fall ska AIF-förvaltaren skicka anmälan direkt till Finansinspektionen. Marknadsföringen av en AIF-fond till icke-professionella kunder kan börja efter att förvaltaren har fått en underrättelse om ärendet från Finansinspektionen.
Åtgärdsavgifter
Finansinspektionen tar ut en åtgärdsavgift enligt sin prislista för handläggning av anmälan och bilagor. Mer information om åtgärdsavgifter på sidan Tillsyns- och åtgärdsavgifter.
En registrerad EES-baserad AIF-förvaltare, marknadsföring av alternativa investeringsfonder (AIFML 19 kap. 5 § 4 mom., AIFMD artikel 32)
En registrerad EES-baserad AIF-förvaltare får i Finland marknadsföra andelar i förvaltade AIF-fonder som är etablerade i EES till professionella kunder efter att skriftligen ha anmält detta till Finansinspektionen. Anmälan ska innehålla en redogörelse för att:
-
AIF-förvaltaren vid marknadsföringen av AIF-fonderna iakttar vad som föreskrivs i 12 kap. 2-11 § i AIFML
- AIF-förvaltaren i fråga om de AIF-fonder som den marknadsför iakttar vad som föreskrivs i 5 kap.4 §, 11 kap. 1 och 2 § samt i 1 kap. 8 § och 18 kap. i AIFML
Marknadsföringen av en AIF-fond kan börja efter att förvaltaren har fått en underrättelse om ärendet från Finansinpekstionen.
Kontakt information:
- Nya anmälningar: kirjaamo(at)fiva.fi
- Anmälan om ändringar: AIFM-ilmoitukset(at)fiva.fi
- AIFM-relaterade tolkningsfrågor: AIFMquestions(at)fiva.fi
Åtgärdsavgifter
Finansinspektionen tar ut en åtgärdsavgift enligt sin prislista för handläggning av anmälan och bilagor. Mer information om åtgärdsavgifter på sidan Tillsyns- och åtgärdsavgifter.
Auktoriserade EES-baserade AIF-förvaltare, AIFML 19 kap. 5 a §, AIFMD artikel 30 a
EES-baserade AIF-förvaltare kan bedriva sonderande marknadsföring av en EES-baserad AIF-fond i Finland med iakttagande av 13 a kap. 1 §, 3 § 1 mom. och 4 § om förutsättningarna för sonderande marknadsföring. Efter att ha fått en underrättelse från en utländsk EES-tillsynsmyndighet i den EES-baserade AIF-förvaltarens hemmedlemsstat om den EES-baserade AIF-förvaltarens sonderande marknadsföring i Finland får Finansinspektionen begära att den utländska EES-tillsynsmyndigheten lämnar ytterligare information om den sonderande marknadsföringen.
Om en investerare inom 18 månader från det att sonderande marknadsföring har inletts i Finland tecknar andelar i en EES-baserad AIF-fond som avses i den information som lämnats inom ramen för sonderande marknadsföring eller som etablerats som ett resultat av den sonderade marknadsföringen, ska teckningen betraktas som ett resultat av marknadsföringen och omfattas av det som i 5 § föreskrivs om rätt att marknadsföra andelar i EES-baserade AIF-fonder i Finland.
Registrerade EES-baserade AIF-förvaltare, AIFML 19 kap. 5 a § 2 mom.
AIF-förvaltare som är registreringsskyldiga i EES kan i Finland bedriva sonderande marknadsföring av EES-baserade AIF-fonder med iakttagande av 13 a kap. 1 §, 3 § 1 mom. och 4 § om förutsättningarna för sonderande marknadsföring. Inom två veckor efter det att sonderande marknadsföring har inletts i Finland ska AIF-förvaltare som är registreringsskyldiga i EES sända en fritt formulerad anmälan till Finansinspektionen med följande uppgifter:
- perioderna för sonderande marknadsföring;
- en kort beskrivning av den sonderande marknadsföringen, av vilken de investeringsstrategier som presenteras framgår, och
- vid behov en förteckning över de AIF-fonder som är föremål för sonderande marknadsföring.
Anmälan ska skickas per e-post till AIFM-ilmoitukset(at)fiva.fi, e-postens ämnesfält: ”Anmälan om sonderande marknadsföring/[bolagets namn]”
Om en investerare inom 18 månader från det att sonderande marknadsföring har inletts i Finland tecknar andelar i en EES-baserad AIF-fond som avses i den information som lämnats inom ramen för sonderande marknadsföring eller som etablerats som ett resultat av den sonderade marknadsföringen, ska teckningen betraktas som ett resultat av marknadsföringen och omfattas av det som i 5 § föreskrivs om rätt att marknadsföra andelar i EES-baserade AIF-fonder i Finland.
Auktoriserade EES-baserade AIF-förvaltare
EES-baserade AIF-förvaltare som har gjort en i AIFML 19 kap. 5 § 1 mom. avsedd anmälan om marknadsföring av en EES-baserad AIF-fond i Finland får upphöra med marknadsföringen i Finland av den AIF-fond som avses i anmälan genom att anmäla detta till tillsynsmyndigheten i sin hemstat. I anmälan om att upphöra med marknadsföringen ska förutsättningarna i artikel 32 a i AIFM-direktivet beaktas.
Registrerade EES-baserade AIF-förvaltare
AIF-förvaltare som är registreringsskyldiga i EES och som i enlighet med AIFML 19 kap. 5 § 4 mom. har meddelat om marknadsföring i Finland av andelar i EES-baserade AIF-fonder som de förvaltar, kan upphöra med marknadsföringen i Finland av den AIF-fond som avses i anmälan med iakttagande av vad som i AIFML 19 kap. 6a§ 1–5 mom. föreskrivs om att upphöra med marknadsföring av EES-baserade AIF-fonder. AIF-förvaltare som är registreringsskyldiga i EES ska till Finansinspektionen lämna en anmälan om att marknadsföring med de uppgifter som avses i AIFML 19 kap. 6a§ 1 mom. 1–3 punkten upphör.
Anmälan ska skickas per e-post till kirjaamo(at)fiva.fi.
En EES-baserad AIF-förvaltare kan förvalta alternativa investeringsfonder i Finland genom att etablera en filial eller genom att direkt iaktta anmälningsförfarandet om gränsöverskridande verksamhet. En EES-baserad AIF-förvaltare ska lämna in den information som förutsätts av den behöriga myndigheten i sin hemstat. Den behöriga myndigheten i hemstaten granskar materialet och skickar det i elektroniskt format till Finansinspektionen i Finland.
Förvaltningen av en AIF-fond kan börja efter att förvaltaren har fått en underrättelse om ärendet från den behöriga myndigheten i sin hemstat.
Gränsöverskridande verksamhet, tredjeländer (AIFML 20 kap.)
En auktoriserad AIF-förvaltare får i Finland marknadsföra andelar i förvaltade AIF-fonder som är etablerade i tredjeländer till professionella kunder efter att skriftligen ha anmält detta till Finansinspektionen. Denna paragraf gäller också matarfonder som riktar sig till AIF-fonder som är etablerade i tredjeländer. Anmälan ska innehålla en redogörelse för att:
- AIF-förvaltaren vid marknadsföringen av AIF-fonderna iakttar vad som föreskrivs i 12 kap. i AIFML
- det finns lämpliga arrangemang för samarbete som avser övervakningen av systemrisker och som ligger i linje med internationella standarder mellan Finansinspektionen och tillsynsmyndigheten i det tredjeland där den berörda AIF-fonden är etablerad, för att säkerställa ett effektivt informationsutbyte som gör det möjligt för Finansinspektionen att utföra sina uppgifter i enlighet med AIFM-direktivet AIFM-samarbetsavtal som Finansinspektionen undertecknat
- det tredjeland där AIF-fonden är etablerad inte är upptaget i förteckningen över icke-samarbetsvilliga länder och territorier av arbetsgruppen för finansiella åtgärder mot penningtvätt och finansiering av terrorism FATF (Financial Action Task Force) - High-risk and non-cooperative jurisdictions;
- det tredjeland där AIF-fonden är etablerad har undertecknat en sådan överenskommelse med Finland som till fullo uppfyller normerna i artikel 26 i det modellavtal för skatter på inkomst och förmögenhet som godkänts av Organisationen för ekonomiskt samarbete och utveckling och säkerställer ett effektivt informationsutbyte i skatteärenden
- AIF-förvaltaren har tillställt Finansinspektionen uppgifter om de företag som svarar för de uppgifter som avses i 15 kap. 2 och 3 §.
- faktureringsuppgifter: e-postadress för fakturering och företagets postadress
- Följande dokument och uppgifter ska alltid fogas till anmälan:
- Privat placement-memorandum (PPM) eller ett dokument med motsvarande information samt eventuella bilagor
- Uppgifter enligt artikel 23 antingen i form av ett dokument ("AIFMD wrapper") eller som en del av PPM
- Bekräftelse på att förvaltaren omfattas av tillsynsmyndighetens tillsyn i sitt hemland
Det som föreskrivs ovan gäller också matarfonder som riktar sig till AIF-fonder som är etablerade i tredjeländer.
En auktoriserad AIF-förvaltare som i Finland ämnar marknadsföra andelar i en AIF-fond som är etablerad i ett tredjeland, är inte skyldig att iaktta vad som i 7 kap. 4 § i AIFML eller med stöd av artikel 21 i AIFM-direktivet någon annanstans föreskrivs om förvaringsverksamhet, till den del som bestämmelserna gäller AIF-fonder som är etablerade i tredjeländer.
Då ska det i en anmälan till Finansinspektionen utredas hur man kan se till att en eller flera enheter har utsetts att utföra de förvaringsuppgifter och övriga uppgifter som föreskrivs i 15 kap. 2 och 3 § i AIFML eller någon annanstans och som avses i artikel 21.7–21.9 i AIFM-direktivet. AIF-förvaltaren får inte själv utföra dessa uppgifter.
Kontakt information:
- Nya anmälningar: kirjaamo(at)fiva.fi
- Anmälan om ändringar: AIFM-ilmoitukset(at)fiva.fi
- AIFM-relaterade tolkningsfrågor: AIFMquestions(at)fiva.fi
Rätt att bedriva sonderande marknadsföring av AIF-fonder som är etablerade i tredjeländer
Auktoriserade AIF-förvaltare får bedriva sonderande marknadsföring av AIF-fonder som de förvaltar och som är etablerade i tredjeländer till professionella kunder i Finland. Vid sonderande marknadsföring av en AIF-fond som är etablerad i ett tredjeland ska 13 a kap. 1 §, 3 § 1 mom. och 4 § om sonderande marknadsföring i Finland iakttas.
AIF-förvaltaren ska inom två veckor efter att den sonderande marknadsföringen inletts sända en fritt formulerad anmälan till Finansinspektionen med följande uppgifter:
- perioderna för sonderande marknadsföring
- en kort beskrivning av den sonderande marknadsföringen, av vilken de investeringsstrategier som presenteras framgår, och
- vid behov en förteckning över de AIF-fonder som är etablerade i tredjeländer och som är föremål för sonderande marknadsföring
Anmälan ska skickas per e-post till AIFM-ilmoitukset(at)fiva.fi, e-postens ämnesfält: ”Anmälan om sonderande marknadsföring/[bolagets namn]”
Om en professionell kund inom 18 månader från det att sonderande marknadsföring har inletts i Finland tecknar andelar i en AIF-fond som är etablerad i ett tredjeland och som avses i den information som lämnats inom ramen för sonderande marknadsföring eller som etablerats i ett tredjeland som ett resultat av den sonderande marknadsföringen, ska teckningen betraktas som ett resultat av marknadsföringen och omfattas av det som i 20 kap. 2 § i AIFML föreskrivs om rätt att marknadsföra AIF-fonder som är etablerade i tredjeländer.
En auktoriserad AIF-förvaltare får förvalta AIF-fonder som är etablerade i tredjeländer. AIF-förvaltaren ska iaktta de krav som föreskrivs i AIFML med undantag för skyldigheten enligt 7 kap. 4 § att ombesörja förvaring och skyldigheten enligt 11 kap. 1 § att sammanställa en verksamhetsberättelse. Finansinspektionen och tillsynsmyndigheten i det tredjeland där AIF-fonden är etablerad ska ha infört lämpliga samarbetsarrangemang för att säkerställa ett effektivt informationsutbyte som gör det möjligt för Finansinspektionen att utföra sina uppgifter.
Den rätt att förvalta en AIF-fond som avses ovan inbegriper inte rätt att marknadsföra den fonden i EES-stater.
En AIF-förvaltare som är etablerad i ett tredjeland får i Finland till professionella kunder marknadsföra andelar i sådana EES-baserade AIF-fonder eller i tredjeländer etablerade AIF-fonder som den förvaltar efter att skriftligen ha anmält detta till Finansinspektionen. Anmälan ska innehålla en redogörelse för att:
-
den i tredjeland etablerade AIF-förvaltaren i fråga om de AIF-fonder som den marknadsför iakttar vad som föreskrivs i 7 kap. 3 §, 11 kap. 1 och 2 §, 12 kap. 2–8 §, 17 kap. 3 §, samt i fråga om varje i 1 kap. 8 § 1 mom. avsedd AIF-fond dessutom 18 kap. i AIFML
-
det finns lämpliga arrangemang för samarbete, som syftar till övervakning av systemrisker och som ligger i linje med internationella standarder mellan Finansinspektionen, tillsynsmyndigheterna i AIF-fondens hemmedlemsstat och tillsynsmyndigheterna i det tredjeland där AIF-förvaltaren och AIF-fonden är etablerade, i syfte att säkerställa ett effektivt informationsutbyte som gör det möjligt för Finansinspektionen att fullgöra sina uppgifter enligt denna lag AIFM-samarbetsavtal som EES-tillsynsmyndigheter undertecknat
-
det tredjeland där AIF-förvaltaren eller AIF-fonden är etablerad inte är upptaget i förteckningen över icke-samarbetsvilliga länder och territorier av arbetsgruppen för finansiella åtgärder mot penningtvätt och finansiering av terrorism FATF (Financial Action Task Force) - High-risk and non-cooperative jurisdictions
-
det tredjeland där AIF-fonden är etablerad har undertecknat en sådan överenskommelse med Finland som till fullo uppfyller normerna i artikel 26 i det modellavtal för skatter på inkomst och förmögenhet som godkänts av Organisationen för ekonomiskt samarbete och utveckling och säkerställer ett effektivt informationsutbyte i skatteärenden
-
därutöver ska information lämnas till Finansinspektionen om AIF-fondens förvaltare samt om fonden som den förvaltar och marknadsför i Finland i AIFMD-rapporteringssyfte genom at använda anmälningsblanketten för rapportering enligt AIFMD.
- faktureringsuppgifter: e-postadress för fakturering och företagets postadress
- Följande dokument och uppgifter ska alltid fogas till anmälan:
- Privat placement-memorandum (PPM) eller ett dokument med motsvarande information samt eventuella bilagor
- Uppgifter enligt artikel 23 antingen i form av ett dokument ("AIFMD wrapper") eller som en del av PPM
- Anmälningsblankett för rapportering enligt AIFMD
- Bekräftelse på att förvaltaren omfattas av tillsynsmyndighetens tillsyn i sitt hemland
Anmälan
- AIF-förvaltaren ska lämna in nedan stående anmälan jämte bilagor om inledande av marknadsföring i Finland till Finansinspektionen. Anmälan ska skickas per e-post till kirjaamo(at)fiva.fi, ämnesfält: ”anmälan” AIFML 20 kap. 3 § – bolagets namn”.
- Marknadsföringen av AIF-fonder kan inledas då förvaltaren har fått en underrättelse om saken från Finansinspektionen.
- Finansinspektionen ska också underrättas om ändringar i uppgifterna i anmälan, som är viktiga med respekt av uppfyllelse av de förutsättningar som anges i AIFML 20 kap. 3 §. Ändringsanmälan ska skickas per e-post till AIFM-ilmoitukset(at)fiva.fi, ämnesfält: ”Ändringsanmälan” AIFML 20 kap. 3 § – bolagets namn”.
Se också:
Åtgärdsavgifter
Finansinspektionen tar ut en åtgärdsavgift enligt sin prislista för handläggning av anmälan och bilagor. Avgiften är fondspecifik.
Se också:
Administrativa påföljder och andra tillsynsåtgärder
Kontakt information:
- Nya anmälningar: kirjaamo(at)fiva.fi
- Anmälan om ändringar: AIFM-ilmoitukset(at)fiva.fi
- AIFMD-rapportering relaterade frågor: AIFMDReportingHelpdesk(at)fiva.fi
- AIFM-relaterade tolkningsfrågor: AIFMquestions(at)fiva.fi
AIF-förvaltare som är etablerade i ett tredjeland får till professionella kunder i Finland bedriva sonderande marknadsföring av andelar i sådana EES-baserade AIF-fonder eller AIF-fonder som är etablerade i tredjeländer och som de förvaltar. AIF-förvaltare som är etablerade i tredjeländer ska i den sonderade marknadsföringen iaktta 13 a kap. 1 §, 3 § 1 mom. och 4 § i AIFML om förutsättningarna för sonderande marknadsföring.
AIF-förvaltare som är etablerade i tredjeländer ska inom två veckor efter att sonderande marknadsföring har inletts i Finland sända en fritt formulerad anmälan till Finansinspektionen med följande uppgifter:
- perioderna för sonderande marknadsföring;
- en kort beskrivning av den sonderande marknadsföringen, av vilken de investeringsstrategier som presenteras framgår, och
- vid behov en förteckning över de EES-baserade AIF-fonder eller de AIF-fonder som är etablerade i tredjeländer och som är föremål för sonderande marknadsföring.
Anmälan ska skickas per e-post till AIFM-ilmoitukset(at)fiva.fi, e-postens ämnesfält: ”Anmälan om sonderande marknadsföring/[bolagets namn]”
Om en professionell kund inom 18 månader från det att sonderande marknadsföring har inletts i Finland tecknar andelar i en EES-baserad AIF-fond eller i en AIF-fond som är etablerad i ett tredjeland och som avses i den information som lämnats inom ramen för sonderande marknadsföring eller som etablerats som ett resultat av den sonderande marknadsföringen, ska teckningen betraktas som ett resultat av marknadsföringen och omfattas av det som i 20 kap. 3 § i AIFML föreskrivs om rätten för AIF-förvaltare som är etablerade i tredjeländer att bedriva marknadsföring i Finland.
Rätt för AIF-förvaltare som är etablerade i tredjeländer att upphöra med marknadsföring i Finland
AIF-förvaltare som är etablerade i tredjeländer och som har gjort en anmälan enligt 20 kap. 3 § i AIFML om marknadsföring i Finland av EES-baserade AIF-fonder eller AIF-fonder som är etablerade i tredjeländer får upphöra med marknadsföringen av den i anmälan avsedda AIF-fonden, om:
- ett allmänt erbjudande lämnas om att utan avgifter eller avdrag återköpa eller inlösa alla sådana andelar i AIF-fonden som innehas av investerare i Finland, vilket offentliggörs under minst 30 bankdagar och riktas, direkt eller via förmedlare, individuellt till alla investerare vilkas identitet är känd;
- en anmälan om den i ett tredjeland etablerade AIF-förvaltarens avsikt att upphöra med marknadsföringen av andelar i den EES-baserade AIF-fonden eller den i ett tredjeland etablerade AIF-fonden i Finland offentliggörs på ett sätt som är allmänt tillgängligt och som är brukligt för marknadsföring av sådana fonder och passande för en typisk investerare i sådana fonder, och
- avtalsarrangemang med förmedlare eller ombud ändras eller avslutas med verkan från och med dagen för anmälan om upphörande av marknadsföring, i syfte att i Finland förhindra direkta eller indirekta erbjudanden om eller placeringar av andelar i den EES-baserade AIF-fonden eller den i ett tredjeland etablerade AIF-fonden.
Vad som föreskrivs om skyldigheten att lämna ett erbjudande om återköp eller inlösen tillämpas inte på slutna AIF-fonder.
- AIF-förvaltare som är etablerade i tredjeländer ska lämna en anmälan med de uppgifter som avses ovan i 1–3 punkten till Finansinspektionen.
- AIF-förvaltare som är etablerade i tredjeländer ska upphöra med alla direkta eller indirekta erbjudanden till investerare i Finland eller placeringar av andelar i EES-baserade AIF-fonder eller AIF-fonder som är etablerade i tredjeländer från och med dagen för anmälan om upphörande av marknadsföring av AIF-fonden i fråga.
- Förvaltare som är etablerade i tredjeländer ska lämna de handlingar och uppgifter som avses i 11 kap. 1 § och 12 kap. 4–6 § i AIFML till de investerare som fortfarande innehar andelar i den EES-baserade AIF-fonden eller i en AIF-fond som är etablerad i ett tredjeland.
- AIF-förvaltare som är etablerade i tredjeländer får inte inom 36 månader från den dag då de har anmält att de upphör med marknadsföring av fonden i Finland bedriva sonderande marknadsföring av andelar i AIF-fonder som är etablerade i den aktuella EES-staten eller det aktuella tredjelandet eller tillhandahålla motsvarande information om investeringsstrategier eller investeringsidéer i Finland.
Anmälan kan göras med bifogat avregistreringsformulär:
Anmälan ska skickas per e-post till AIFM-ilmoitukset(at)fiva.fi.